Check list Sicurezza Rettificatrici
| ID 3102 | | Visite: 17092 | File CEM | Permalink: https://www.certifico.com/id/3102 |
Check list Sicurezza Rettificatrici
ID 3102 | Update news 30.09.2023
Esempio modalità di gestione di una Check list in file CEM importabile CEM4:
- Testo
- Report
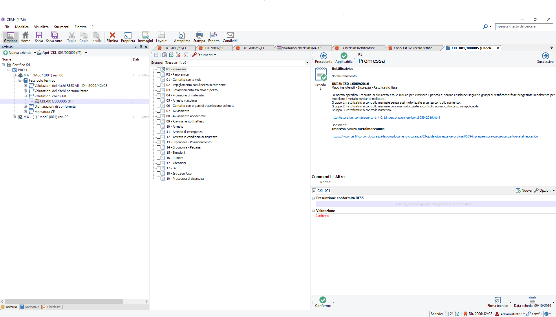
- Screenshot CEM4
Check list per la verifica di Sicurezza di macchina rettificatrice tipo in accordo con il D. Lgs. 81/08 All. V e VI, D. Lgs. 17/2010 All. I e norma verticale EN ISO 16089:2016.
Procedura Compilazione VR Check list
Per procedere ad una Valutazione Check list, importato il file CEM allegato in CEM4 (da "File/Importa da file di scambio/Check list"), ed eventualmente corretta e integrata la CKL, per procedere alla Compilazione della VR CKL, costruire Azienda/Progetto/Macchina, selezionare "Valutazione personalizzata":
e procedere al Check della VR con possibilità di inserire immagini e commenti nel Report da produrre (Vedi allegati).
Allegato anche il Progetto completo della macchina file CEM importabile in CEM4, (da "File/Importa da file di scambio/Macchine").
Attenzione, la Check è in versione beta 1, è utilizzabile per macchine rettificatrici non CE, (nel Report sono comunque valutati, ma non necessari i RESS conformi della Direttiva macchine, è comunque possibile ometterli).
Norma di riferimento
EN ISO 16089:2016
Macchine utensili - Sicurezza - Rettificatrici fisse
La nuova Norma di riferimento, di tipo B, alla data notizia non ancora armonizzata Direttiva macchine 2006/42/CE (Vedi elenco norme), sostituisce EN 13218:2008.
La norma specifica i requisiti di sicurezza e/o le misure per eliminare i pericoli e ridurre i rischi nei seguenti gruppi di rettificatrici fisse progettate inizialmente per modellare il metallo mediante molatura:
Gruppo 1: rettificatrici a controllo manuale senza assi motorizzate e senza controllo numerico.
Gruppo 2: rettificatrici a controllo manuale con assi motorizzate e controllo numerico limitato, se applicabile.
Gruppo 3: rettificatrici a controllo numerico.
Documenti
Certifico Srl - IT 2017
Collegati
Direttiva macchine 2006/42/CE
Impresa sicura: Guida comparto metalmeccanico
| Descrizione | Livello | Dimensione | Downloads | |
|---|---|---|---|---|
| 00. Progetto Esempio CEM4 Rettificatrice CKL.zip File CEM - Rev. 1.0 2023 |
1382 kB | 164 | ||
| Modello Report Check List Rettificatrice.PDF PDF Rev.00 2016 |
1302 kB | 224 | ||
| Check list Sicurezza Rettificatrici.PDF PDF Rev.00 2016 |
61 kB | 250 | ||
| 01. Check list sicurezza rettificatrici.zip File CEM - Rev. 0.0 2017 |
272 kB | 194 |
Tags: Sicurezza lavoro Rischio attrezzature lavoro Abbonati Sicurezza






