ISO/TR 22100-1:2021 | Guida applicazione norme tecniche
| ID 12729 | | Visite: 7877 | Documenti Riservati Direttiva macchine | Permalink: https://www.certifico.com/id/12729 |
ISO/TR 22100-1:2021 Guida applicazione norme tecniche
ID 12729 | 02.02.2021 / Documento di sintesi allegato
Documento di analisi per l’individuazione e l’applicazione delle norme tecniche armonizzate per la Direttiva 2006/42/CE di tipo A, tipo B, tipo C aggiornato alla 2a Ed. 2021 (precedente Ed. 2015).
La ISO/TR 22100-1:2021 è stata scritta per assistere il progettista/fabbricante di macchine e relativi componenti nella comprensione e nell'uso dei diversi tipi di norme di sicurezza ISO.
Il rapporto presenta i diversi tipi di documenti e spiega la struttura delle norme relative la sicurezza delle macchine di tipo A, tipo B e tipo C.
Questo documento può essere utile anche ai comitati che si occupano della redazione delle norme. Tuttavia, non fornisce le specifiche del contenuto generale che dovrebbe essere incluso nelle diverse norme di sicurezza delle macchine.
La ISO/TR 22100-1:2021 include una rappresentazione grafica di molte norme relative la sicurezza delle macchine per aiutare a migliorare la comprensione delle interazioni e dei collegamenti tra questi documenti.
Data di pubblicazione: Gennaio 2021
Comitato Tecnico: ISO/TC 199 Safety of machinery
Tab. 1 - Tipologie di documenti ISO che possono essere sviluppati per la gestione della sicurezza delle macchine
_________
Main changes compared to ISO/TR 22100-1:2015
The main changes compared to the previous edition are as follows.
- in 6.2.1, second paragraph, second sentence "this part of ISO 22100" has been corrected to "that type-C standard";
- the sentence given in 6.2.2, Step 4C, as paragraph below the Note has also been inserted as new penultimate paragraph to Step 4B.
____________
Practical application of ISO 12100, type-B and type-C standards
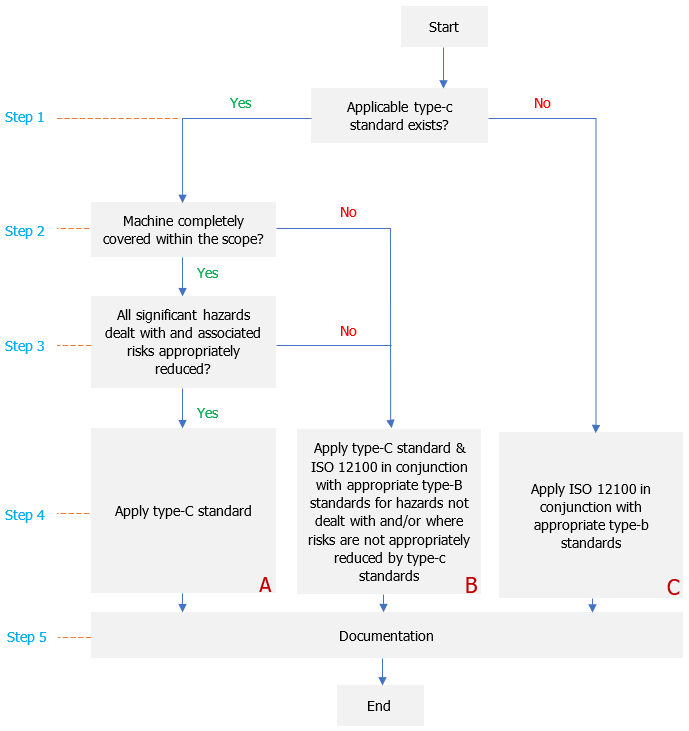
Fig. 1 - Recommended steps for the practical use of ISO 12100 and existing type-B and type-C standards within this system
Steps
Step 1 - Search for a type-C standard
Machine designers and manufacturers should search for an appropriate type-C standard because it provides the most relevant guidance regarding safety of machinery for a particular machine.
Step 2 - Check the scope
If an appropriate type-C standard exists for the machine in question, the designer/manufacturer needs to check carefully if the scope of this type-C standard is fully covering the actual machine in question regarding the limits of the machine (this corresponds to ISO 12100:2010, 5.3).
Step 3 - Check significant hazards according to the type-C standard
If the outcome of step 2 shows that an appropriate type-C standard exists for the machine in question, the designer/manufacturer needs to check carefully that this type-C standard is covering all significant hazards to be associated with the actual machine in question and its application (this corresponds to ISO 12100:2010, 5.4). In addition, the designer should check carefully that the protective measures/risk reduction measures specified in the type-C standard are appropriate for the application to the particular machine in question.
NOTE Through this process, the risk estimation (see ISO 12100:2010, 5.5) is already covered. For those significant hazards covered by a type-C standard, individual risk estimation by the designer/manufacturer is not necessary anymore.
Step 4A - Application of type-C standard
If steps 2 and 3 are fulfilled, the protective measures/risk reduction measures contained in the type-C standard should be applied (This corresponds to ISO 12100:2010, Clause 6).
The application of the protective measures/risk reduction measures specified in the type-C standard is assumed to achieve tolerable risk for the particular machine in question by adequate risk reduction.
Next, go to step 5.
...
Segue in allegato (Documento di sintesi allegato)
Fonti
ISO/TR 22100-1:2021
Certifico Srl - IT | Rev. 0.0 2021
©Copia autorizzata Abbonati
Matrice Revisioni
| Rev. | Data | Oggetto | Autore |
| 0.0 | 02.02.2021 | --- | Certifico Srl |
Collegati
EN ISO 12100 e ISO/TR 14121-2: Esempio Valutazione del rischio
Valutazione dei rischi EN ISO 12100: Esempio operativo
Direttiva macchine 2006/42/CE
ISO/TR 22100-1: Relazione tra ISO 12100 e le norme di tipo B e C - File CEM
ISO/TR 22100-1: Relazione tra ISO 12100 e le norme di tipo B e C - Testo Requisiti pdf
| Descrizione | Livello | Dimensione | Downloads | |
|---|---|---|---|---|
| ISO TR 22100-1 Guida applicazione norme tecniche Rev. 00 2021.pdf Certifico Srl - Rev. 00 2021 |
137 kB | 395 |



















